Advanced Port Scanner 2.5.3869 (Freeware 19.44Mb)

Category Network & Internet::Search/Lookup Tools

Advanced Port Scanner 2.5.3869 (Freeware 19.44Mb)

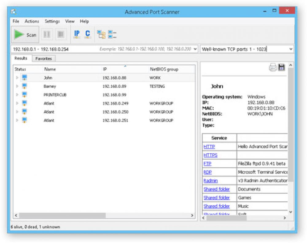
Advanced Port Scanner – это быстрый и простой в использовании сканер портов для Windows. Программа осуществляет сканирование сотен компьютеров в сети за считанные секунды. Сканирует все порты компьютеров (TCP и UDP) и определяет названия и версии программ, работающих на этих портах. Программа содержит много удобных функций для работы с локальными сетями. С помощью этой утилиты можно получить максимум информации об устройствах, подключенных к сети, включая имена машин, IP и MAC-адреса, названия компаний производителей сетевых карт и Wi-Fi роутеров. Advanced Port Scanner позволяет получить удобный доступ к найденным ресурсам: HTTP, HTTPS, FTP и общим папкам, а также находит все машины с запущенным RDP или Radmin и позволяет подключиться к ним в один клик. Благодаря функции удаленного выключения, программа позволяет выключать любой удаленный компьютер или группу компьютеров с операционной системой Windows. Для выключения компьютера в сети возможно использование прав доступа по умолчанию или с помощью ввода логина или пароля. Также можно включать удаленный компьютер или группу компьютеров, поддерживающих функцию Wake-On-LAN. В Advanced Port Scanner имеется возможность быстрого запуска команд: ping, tracert, telnet и SSH для выбранного компьютера. Программа очень удобна в работе с локальными сетями благодаря дружественному интерфейсу. Экспорт результатов сканирования возможен в HTML или CSV. Программа не требует установки - возможен запуск прямо из инсталлятора.


Операционная система: Win2000, WinXP, Win7 x32, Win7 x64, Windows 8, Windows 10, WinServer, WinOther, WinVista, WinVista x64
Системные требования: nothing special
Языки: English, Arabic, Bulgarian, ChineseSimplified, ChineseTraditional, Croatian, Czech, Danish, Dutch, Estonian, Finnish, French, German, Greek, Hebrew, Hungarian, Indonesian, Italian, Japanese, Korean, Latvian, Lithuanian, Norwegian, Persian, Polish, Portuguese, Romanian, Russian, Serbian, Slovak, Slovenian, Spanish, Swedish, Thai, Turkish, Ukrainian, Vietnamese
Скачать: Advanced Port Scanner 2.5.3869 (Freeware 19.44Mb)

SoftPUB
  • О сайте

© 2019 |   All Rights Reserved